Consultas de registros de facturación en la AEAT
Esta opción le permitirá al usuario, en el caso de que esté acogido a Verifactu; consultar el estado de su factura en el servidor de hacienda.
En la ventana que muestra esta opción, le aparecerán los siguientes botones:
Eliminar datos
Pulse el botón Eliminar datos o la tecla [F2] para eliminar todos los datos que se hayan generado para esta consulta.
Formato de impresión
Para modificar algunos valores de impresión pulse el botón Formato de impresión [F3].
Definición de campos
Para elegir los campos que desea mostrar en el listado y cambiar su aspecto pulse el botón Definición de campos [F4].
Imprimir
Pulse este botón para imprimir los datos que se han generado según los valores de impresión.
Consultar registros compras
Pulse el botón consultar registros compras o la tecla [F6] para consultar las facturas recibidas comprendidas en los siguientes rangos:
| Ejercicio | Seleccione el ejercicio fiscal o el año que desea consultar. |
| Periodo | Especifique el período o mes que desea consultar. |
| NIF Emisor | Señale el NIF del emisor. |
| Nombre o razón social emisor | Señale el nombre o la razón social del emisor. |
| Nº Factura | Filtre por el número de factura del proveedor. |
| Fecha expedición factura | Filtre según la fecha de expedición de la factura, es decir, el día en que el proveedor emite oficialmente el documento. |
Consultar registros ventas
Pulse el botón consultar registros ventas o la tecla [F7] para consultar las facturas emitidas comprendidas en los siguientes rangos:
| Ejercicio | Seleccione el ejercicio fiscal o el año que desea consultar. |
| Periodo | Especifique el período o mes que desea consultar. |
| Tipo Identificación | Indique el tipo de identificación del destinatario. Puede seleccionar entre NIF u otro documento válido. |
| NIF Destinatario | Señale el NIF del destinatario. |
| Nombre o razón social emisor | Señale el nombre o la razón social del destinatario. |
| País (Otro) | Seleccione el país en el caso de que el tipo de identificación sea “otro”. |
| Tipo identificación (Otro) | Seleccione el tipo de identificación en el caso de que el tipo sea “otro”. |
| Ide. país residenc. (Otro) | Seleccione el identificador del país de residencia en el caso de que el tipo sea “otro”. Se refiere al código que indica el país en el que reside el destinatario de la factura, especialmente cuando se trata de operaciones internacionales o con clientes no residentes en España. Corresponde al código ISO de dos letras que identifica el país de residencia (por ejemplo: España – ES, Francia – FR, Alemania – DE).“ |
| Nº Factura | Filtre por el número de factura. |
| Fecha expedición factura | Filtre según la fecha de expedición de la factura, es decir, el día en que se emite oficialmente el documento. |
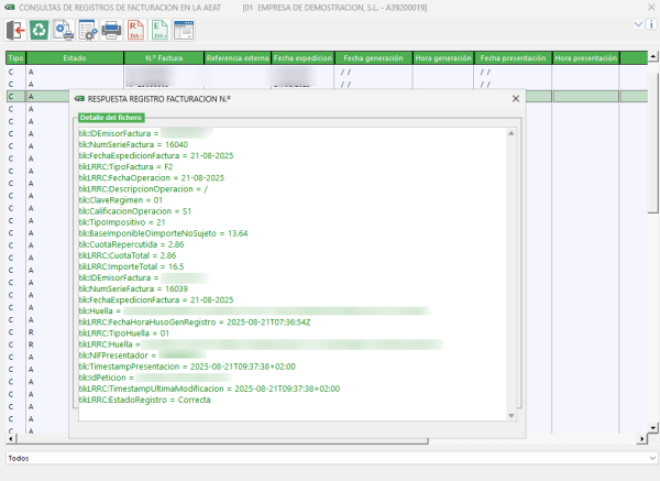
Consultar registros
Pulse el botón consultar registro o la tecla [F9] para ver en detalle el registro. Al consultar un registro, la información se presentaría de la siguiente manera: